Building Agentic AI chatbots for business process transformation
A practical approach to customizable AI workflows1. Introduction
The rapid evolution of Generative AI (GenAI), particularly Large Language Models (LLMs), is transforming how organizations engage with data, automate processes, and make strategic decisions. In workforce analytics, understanding the interplay between job roles, evolving skill requirements, and organizational impact has become critical.
Traditional AI solutions often fall short in handling nuanced, multi-layered business questions due to limited flexibility and contextual understanding. To bridge this gap, we developed a custom agentic AI chatbot that combines autonomous AI agents with targeted workflows to deliver intelligent, human-like query responses.
This chatbot decomposes complex questions, identifies the most relevant data sources, and uses specialized agents to generate visualizations, extract insights, or summarize enterprise documents. Unlike rigid, rule-based bots, the agentic AI architecture supports real-time adaptability and scalability for multiple business use-case.
This whitepaper outlines the best practices, system architecture, and methodology for building agentic AI systems, using workforce analytics as an example to demonstrate their practical application. The approaches discussed can be adapted to address other business needs, making them relevant across diverse use cases.
2. Understanding Agents and Agentic Workflows
Agentic AI systems are designed to make decisions, take actions, and use tools autonomously, similar to a skilled assistant who understands objectives and determines the most efficient way to achieve them. These systems are becoming essential for organizations aiming to build AI agents that can handle complex, real-world tasks.
The concept of an "agent" varies in scope. It may refer to a fully autonomous AI agent capable of complex tasks or modular components following structured workflows. In both cases, the core distinction lies in how tasks are executed.
2.1. Agents
An agent is an autonomous AI system capable of achieving specific goals without constant human intervention. Typically, this involves an LLM augmented with retrieval mechanisms, tool integrations, and memory management.
 
								Figure 2.1. Components of an Agent 
(Source: Anthropic AI)
2.2 Agentic Workflows
Agentic AI workflows are structured patterns that guide how LLMs break down tasks, delegate sub-tasks, and execute actions. These workflows support:
- Sequential task processing
- Task classification and redirection
- Parallel execution
- Dynamic delegation
- Iterative refinement
Depending on the task’s complexity, workflows can operate autonomously or follow a structured pattern with human-in-the-loop options.
 
								Figure 2.2. Components of an Agentic Workflow 
(Source: Anthropic AI)
2.3. Comparing Agents and Agentic Workflows
| Parameter | Agentic Workflow | Agents | 
|---|---|---|
| Execution method | Step-by-step instructions | Goal-oriented assistant | 
| Tool use | Low as it follows a fixed path | High, because it helps to make dynamic decisions | 
| Flexibility | Predefined at each step | Adapts dynamically to context | 
| Human controls | Allows human oversight | Minimal user input required | 
| Analogy | Cooking using a recipe | The chef decides the meal based on available ingredients | 
Several frameworks exist to simplify the development of agentic systems, including AI agent builder tools like LangGraph (LangChain), Amazon Bedrock Agents, and CrewAI. While these platforms offer structured environments, they often introduce complexity and dependencies that may not align with enterprise-specific needs. For organizations looking to build AI agents with domain control, custom AI models offer greater flexibility.
3. Case study: Agentic AI-powered workforce analytics chatbot
3.1 Objective
This case study describes the development of an intelligent Q&A chatbot that leverages Agentic AI frameworks to deliver accurate context-aware responses. The system interacts seamlessly with structured and unstructured data, providing users with actionable insights for workforce analytics and business intelligence. The chatbot evaluates the impact of Generative AI on job roles, benchmarks evolving skills, and drives informed workforce transformation. This approach is part of a broader shift towards AI chatbot for business applications that move beyond simple automation to handle strategic and decision-making driven tasks.
 
								Figure 3.1. High level solution workflow
3.2 Datasets used for training the models
| Dataset | Description | 
|---|---|
| GenAI Exposure Scores | Includes Generative AI exposure and automation scores for various job titles. Users can upload their data or generate scores within the chatbot. | 
| Skill Classification Data | Maps job titles to skill categories (e.g., foundational, evolving). Preloaded into the system. | 
| Internal Company Documents | Enterprise case studies in PDF and PPT formats, preloaded into the system. | 
| Job Posting Database | Contains multi-industry job postings for market insights. | 
3.3. Workflow of the chatbot
For this use case, we designed custom agentic workflows to maintain full control over execution, optimize performance, and simplify integration with business logic. This hands-on approach to building agentic AI systems ensures better adaptability, maintenance and dugging compared to general-purpose frameworks. Our modular design includes:
- Question decomposition
- Data routing
- Parallel execution
- Visualization
- Summarization
This modular structure enables organizations to build AI agents aligned with their specific analytics or reporting needs.
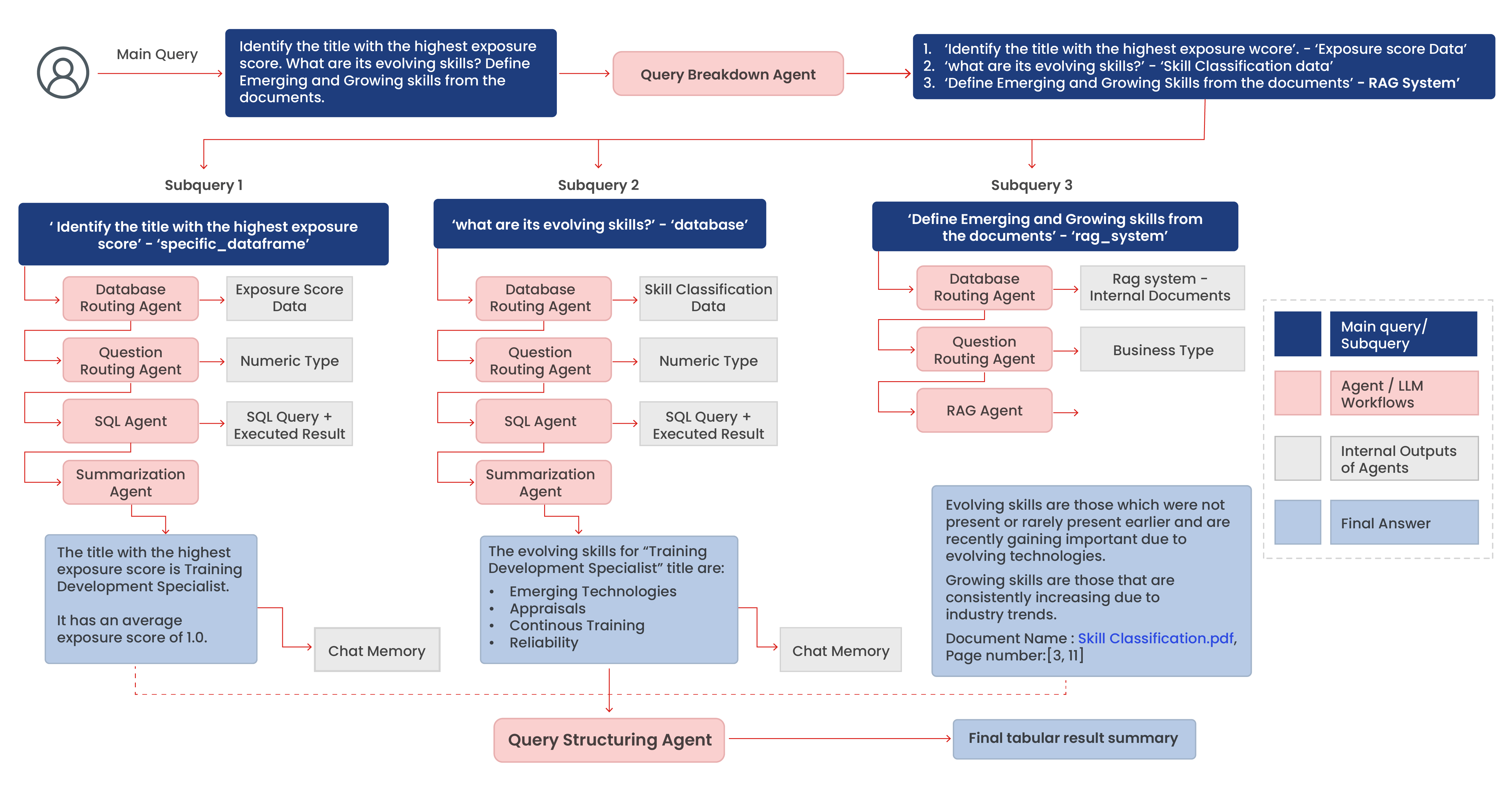
The AI agent chatbot accepts user queries and decomposes them into smaller sub-questions using a Query Breakdown Agent. Users can review, edit, and reorder these sub-queries for clarity and precision.
Once finalized, the system triggers a series of agentic AI workflows:
- Query Refinement Agent enhances each sub-query by adding relevant context from prior conversations.
- Database Routing Agent selects the appropriate data source between structured databases or unstructured documents.
- Question Routing Agent categorizes the query into visualization, analytical, or business insight tasks.
- Visualization Agent generates relevant charts or graphs as required.
- SQL Agent converts data queries into SQL commands to retrieve accurate results.
- Summarization Agent translates complex tabular outputs into concise, natural language summaries.
- Business Agent identifies patterns and provides business insights based on historical chats
- Retrieval Augmented Generation (RAG) Agents retrieve recise answers from internal documents using semantic search.
- Data Structuring Agent organizes results into downloadable structured tables upon user request.
 
								Figure 3.3. Architecture of the chatbot
3.4. Multimodal RAG pipeline
To process unstructured data from PDFs and PPTs, the AI agent chatbot uses a Multimodal RAG pipeline that:
- Converts documents into images for layout preservation
- Embeds both text and images into a vector database
- Retrieves relevant content via semantic search
- Uses GPT-4o for accurate interpretation of complex layouts like flowcharts
 
								Figure 3.4. Multimodal RAG architecture
3.5 Additional features in the chatbot
- Manual question editing allows users to adjust and refine sub-queries for better alignment with intent.
- Title matching uses fuzzy matching and sentence embeddings to detect and correct job titles, improving accuracy when titles are missing from the dataset.
- Cache memory stores previous queries and answers in a vector database, speeding up responses for repeat or similar queries. This feature aligns with best practices for scalable AI agent builder implementations.
3.6 Illustrative user workflow over the chatbot
The chatbot is deployed via Streamlit to offer offering an interactive interface. Users can explore complex queries from start to finish, with visualizations and structured summaries provided on-demand. Such a setup allows enterprises to experience how to build agentic AI solutions that deliver real-time analytics.
 
								Figure 3.6. Detailed journey of a user query through the chatbot workflow
4. Performance evaluation and optimization
4.1 Evaluation process for high performance
A benchmark of 100 questions was created across all datasets, each compared to a ground truth response. An LLM-based evaluator assigned similarity scores between 0 and 1, where:
- 1 = Exact match
- 0 = No similarity
Initial accuracy ranged between 70–75%. After optimization, accuracy improved to approximately 90%.
4.2. Key optimizations executed to improve accuracy
| Enhancement | Impact | 
|---|---|
| Improved question breakdown | Increased complex query accuracy from 60–70% to 85–90%. | 
| Latency reduction | Reduced response time by 25–30% with caching mechanisms. | 
| SQL agent upgrade | Replaced PandasQueryEngine with a custom SQL AI Agent, achieving ~95% correctness in query generation. | 
5. Technology stack for building the chatbot
The following table outlines the core technologies used across the application’s language processing, data storage, and user interface layers.
| Category | Technology | Description | 
|---|---|---|
| Programming | Python | Core development language | 
| Frontend | Streamlit | Interactive user interface | 
| LLM | GPT-4o (Azure OpenAI) | Natural language understanding and generation that supports chatgpt AI agents | 
| Embedding | text-embedding-ada-002 | Converts text into vector embeddings for semantic search. | 
| Vector DB | pgvector (PostgreSQL) | Manages vector embeddings for storage and retrieval | 
| Data Storage | Snowflake | Handles structured enterprise data queries. | 
6. Conclusion
This custom agentic AI-powered chatbot demonstrates a scalable, adaptable solution for workforce analytics and business intelligence for enterprises. By combining modular agents with tailored workflows and optimized data pipelines, the system delivers context-aware insights across a wide range of queries while maintaining control.
Its agentic AI architecture enables enterprises to evaluate GenAI’s impact on job roles, benchmark evolving skill sets, and streamline decision-making. The solution highlights a scalable approach to building agentic AI systems to support domain-specific, high-performance enterprise applications.
References
- Eisfeldt, A. L., Schubert, G., & Zhang, M. B. (2023). Generative AI and Firm Values (NBER Working Paper No. 31222). National Bureau of Economic Research. Link
- Anthropic. (2024, December 19). Building effective agents. Engineering at Anthropic. Retrieved from Link
- Sgroi, G. (2024). Multi-Agentic RAG with Hugging Face Code Agents. Towards Data Science. Link
- Plaat, A., van Duijn, M., van Stein, N., Preuss, M., van der Putten, P., & Batenburg, K. J. (2025). Agentic Large Language Models: A Survey. arXiv. Link
About the author
Subhadip Maiti is a Senior Data Scientist at Sigmoid. He brings 4+ years of rich experience in the dynamic fields of machine learning, statistical modelling, forecasting, and predictive analytics. With strong proficiency in Python and SQL, he specializes in crafting Generative AI solutions, encompassing LLM-powered assistants, workforce analytics platforms, and Streamlit applications. He is deeply passionate about leveraging advancements in AI to deliver tangible business impact and foster innovation.
Vijendra Jain is a Senior Lead Data Scientist at Sigmoid. He brings over 9 years of industry experience, including more than three years specializing in Generative AI. He has led and contributed to a wide range of advanced data science projects encompassing Generative AI, LLM Agents, Retrieval-Augmented Generation (RAG) systems, Image Analytics, Workforce Analytics, Marketing Mix Modelling, and Natural Language Processing (NLP). Vijendra combines strong analytical expertise with a deep understanding of cutting-edge AI technologies to drive impactful business outcomes.
Abhishek Ranjan Jha is an Associate Director of Data Science at Sigmoid. He brings an extensive experience of 17+ years in the advanced technology domain, particularly AI and GenAI. He is leading various initiatives around LLM-powered assistants and Workforce analytics for many Fortune 100 and Fortune 500 companies, and offering critical perspectives on agentic AI's growing role in enterprises. He has high proficiency in statistical modelling, machine learning, and advanced analytics, built on a foundation of SAS, SQL, and R.
 
						
						